The Form API Workflow

Ricardo Sanz / tunic

Ricardo Sanz
Drupal Developer & DevOps
drupal.org/u/tunic
sanzante @ Twitter

Walkthrough
  • The Form API
  • Simplified workflow
  • Form API stages
  • Cache / Persistence
  • AJAX requests
  • Complete workflow
  • Key points
The Form API
Form API: What is
  • An abstraction of HTML forms
  • Handles submit, persistence, altering and rendering
  • Security!
  • Handles AJAX in forms
  • Allows alterations
  • Safety!
  • Build custom forms
Form API: How?
  • "form_builder" service handles forms
  • Many classes involved: FormBuilder, FormValidator, FormBase, etc.
  • A class that implements a form (extends from FormBase)
  • A form array (usually $form)
  • A form state (usualy $form_state)
The Form Array
  • PHP array
  • Structure and behavior
  • Not exactly a Render Array
  • Available during all Form API stages
  • It is changed during stages
The Form State
  • Usually a FormState instance
  • At least a FormStateInterface instance
  • Contains state of the form
    • Inputs
    • Errors
    • Flags
  • Available during all Form API stages
  • It is changed during stages
Notable values
  • form_id: the form (like a class)
  • form_build_id: the specific form build (like an instance)
  • Token: ensures form was previously requested
Simplified Form API workflow diagrams
User requests a form
User requests a form
User submits a form
User submits a form
User submits a form that is rebuilt
Rebuilding loop
Rebuilding loop
Example of form rebuilding
On each request new form element appears
Form responses
Response can be:
  • Markup
  • Redirection
  • A rebuilt form
  • A form with errors
  • Whatever submits decide
Is that simple?
Yes and no
What else?
  • How Drupal handles security?
  • How Drupal keeps track of data between requests?
  • How is AJAX handled?
  • Validation in detail
  • Submission in detail
  • Rebuilding in detail
  • Workflow details
Form API stages
Retrieve and prepare
(1/5)
1A - Retrieve
  • Form build function
  • Dynamic elems depends on $form_state
  • On rebuild: form is built again here
1B - Prepare
  • Build id added
  • Security token added for registered users (prevent CSRF)
  • Alter hooks!
  • First place to customize an existing form
Retrieve and prepare
Retrieve and prepare: output
  • A built form
  • All dynamics elements in place
  • All altertions in place
  • This is the unprocessed form
Form API stages
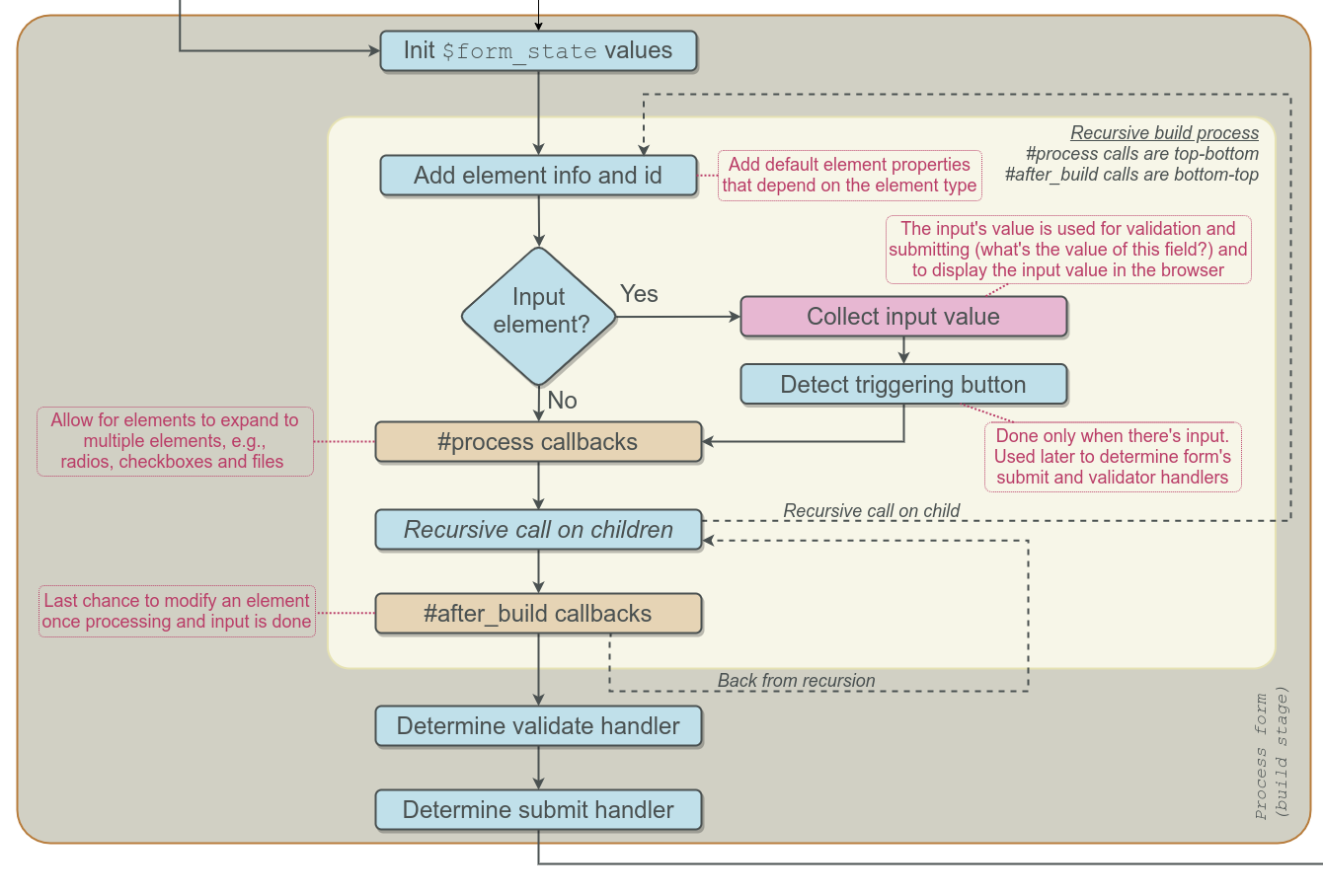
Recursive building
(2/5)
Recursive building
  • Goals
    • Get a renderable array
    • Collect input values (defaults or sent by user)
    • Detect triggering button (if any)
    • Detect which validate handler to run
  • Last chance to modify/tweak the form
    • Process callback
    • After build callback
  • Not standard alters!
Recursive building
Process callbacks
  • Called top-bottom
  • Allow for elements to expand to multiple elements
  • More than 100 uses in core
  • You may need, specially for custom elems
  • Example: adding JS conditionally on field value
After build callbacks
  • Called bottom-to-top
  • Less than 10 uses in core
  • Unlikely you need it
  • Example: removing elements after file disk check
Handler detection
Validation
  • Button pressed
    if not then
  • Form-level validate
Submit
  • Button pressed
    if not then
  • Form-level submit
Form API stages
Validation
(3/5)
Validation
Form is checked (security and valid values)
  • Check token (prevents CSRF)
  • Validate all elems bottom-to-top
  • Call elem's validate, if any
  • Validate form (button or form handler)
  • Can change $form or $form_state for next rebuild
  • Can enable rebuilding
Validation
Validation errors
  • Errors are added to rendered form
  • Submit handlers are skipped
  • Rebuilding is forbidden
Form API stages
Submit
(4/5)
Submit
Form is executed, running any needed actions
  • Run submit handlers (button or form)
  • Return response, if any
  • Usually a redirect or markup is delivered
  • Can change $form or $form_state for next rebuild
  • Can enable rebuilding
Submit
Form API stages
Rebuild
(5/5)
Rebuild
Rebuilding allows for complex forms
  • Multi-step forms
  • Dynamic elements (adding, removing, etc)
  • AJAX calls that modifies form
  • Runs building steps (retrieve, prepare and actual building)
  • Changes in $form and $form_state allow form changes when rebuilt
Rebuild
Cache / Persistance
Cache / Persistance
  • Named "cache" but it is persistance + cache
  • Allows for AJAX, mutistep and dynamic elements
  • Usually Drupal takes care of it (auto-enabled)
  • You may need to deal with it in special cases
Cache / Persistance: What?
  • $form and $form_state are saved
  • $form_state only given set of properties (see FormState::getCacheableArray)
  • Use FormState's functions to CRUD data that will be cached/persisted
    • get
    • set
    • has
AJAX requests
AJAX requests
  • They follow the same workflow
  • They return what #ajax_callback returns
  • They need cache/persistence (auto-enabled)
  • They can also return one or more AJAX commands
AJAX requests: How To
  • Element triggers an AJAX request
  • Form is build, validated and executed
  • During submit, some values are changed and rebuild enabled
  • During rebuild, those changed values make form get a change (e.g.: more or less elements)
  • #ajax_callback returns changed part of the form, the form or AJAX commands
  • JS layer takes reponse and processes it (e.g: inserts markup into the HMTL)
AJAX requests: Don't
  • Don't change $form during #ajax_callback
  • #ajax_callback is not a submit, it is a result gatherer!
  • Any change should be done during rebuilding
The complete workflow illustration
Simplifications
Not the whole picture
  • Batch and programmed forms are not covered
  • Details
  • How HTML id are handled
  • Some edge cases
  • Security details
  • More details
Key points
Key points
  • Form's build function and alters for big changes
  • Process and after builds callbacks for adjustments and tweaks
  • Use the rebuilding loop for dynamic forms
  • Use FormSate to store your own variables
  • Use #ajax_callback to return response, not to change the form
  • Check Drupal Examples module!
Questions?